大工网安告[2019]028号
一、情况分析
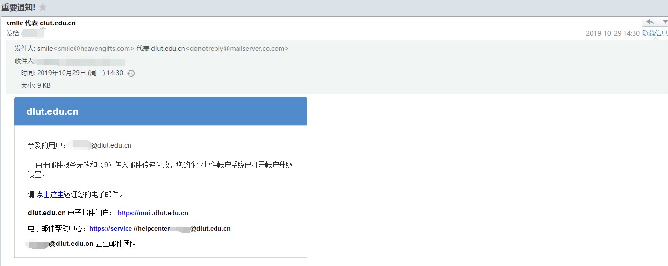
近期根据用户反应,我校大量教工收到钓鱼邮件。邮件内容如下:

此邮件为钓鱼邮件,点击邮件中的链接后,会要求用户输入邮箱的密码,一旦输入密码,邮箱密码则会被成功盗取。网信中心已在第一时间将发信域名加入邮件系统黑名单中。
任何关于邮件系统的升级,网信中心都会在校园门户中发布正式通知。网信中心发送的邮件通知都会使用“大连理工大学网络与信息化中心”作为落款。任何没有“大连理工大学网络与信息化中心”落款的关于邮件系统的通知均为仿冒的钓鱼邮件,请广大师生知悉。
二、处置建议
1、收到类似邮件的用户可直接删除此邮件。
2、已点击邮件中链接,并输入了邮箱密码的用户,请立即登录网页版邮件系统(https://mail.dlut.edu.cn)修改邮箱密码。
3、如邮箱密码已被篡改,导致无法登录邮箱。请登录校园网自助服务系统(http://tulip.dlut.edu.cn)或使用“i大工”APP中的“网络自助”进行邮箱密码重置。